Preiss Murphy Learning Management System
PM-LMS
HELP GUIDE
• How do I create my account?
1. Type preissmurphydigital.com in your
browser.


3. On the screen below
3.1
First, type in your username and
choose a password according to instructions.
3.2 Then,
type in or select your details: age, email, name and last
name, city, and country.

4. Click on create my account.
5. You will receive a confirmation
message by email.
Click on the
web link inside the email to confirm your account and log in
with your username and password.
• How do I create my account?
1. You will receive a school
key from your School Admin.
2. Go to preissmurphydigital.com and click
on Teacher Sign-up below.

3. Enter the School Key in the
appropriate field.
4. Type in your
username and choose a password according
to instructions.

5. Add your details according to
instructions.
6. Click on Create my
new account.

7. You will receive a confirmation message by email.
Click on the web link inside the email to confirm your account and log in.
• How do I login to the LMS?
1. Type preissmurphydigital.com in your
browser.
2. Click on Login.

3. Type in the username and password
that you registered when you created your account.

4. Click on Log in to enter your Dashboard.
• How do I access my courses?
1. Go to preissmurphydigital.com and click
on Log in.

2. Type in your username
and password. Click on Log in.

3. After you login, you will land on
your Dashboard. Click on the course you would like to
access.

4. Now you are inside your course area.

• How do I create a class?
1. Go to preissmurphydigital.com and click
on Log in.

2. After you login, you
will land on your dashboard. Click on the course you would
like to access.

3. Now you are inside the course
area.
Click on Create a
class on the top right of the screen.

4. Click on Create to confirm and create a class inside this course.

5. Notice that your class (left)
and the class code (right) were created.
Provide the class code
(right) to your students so that they can join your class.

• How do I access my course?
1. Go to preissmurphydigital.com and click
on Log in.

2. After you login, you
will land on your dashboard. Click on the course you would
like to access.

3. After you login, you will land on
your Dashboard.
Click on the cover
your course.

4. Now you are in your course.

• How do I join a class?
1. Log in at preissmurphydigital.com.
2. After you login, from your
Dashboard, Click on a course.

3. Click on Join
class on the right of the screen.

4. Type in the 4-digit code provided by your teacher and click on Apply to join the class.

• How do I add my school to the LMS?
1. Preiss Murphy will add your school
to the LMS.
2. Contact your Preiss Murphy
distributor to receive your username and password as School
Admin.
3. With your username and password,
login at www.preissmurphydigital.com.

4. On your Dashboard, you will find
the name of your school and the School Key.
Save this key, and
provide it to your teachers. Teachers will join your school using
this School Key.

• How do I add teachers to the LMS?
All teachers will sign-up at
www.preissmurphydigital.com using the School Key provided by you,
the School Admin.
If you would like to add
teachers manually, follow the instructions below.
1. Login to the LMS at www.preissmurphydigital.com.

2. Your Admin Panel is shown
below.
Click on Create
user to add one teacher to your school (go to
#4).
or.
Click on Upload
users to add several teachers to your school (go to
#6).

3. To add one teacher user,
type a username and a password, and the teacher’s information
according to instructions.

4. Click on Submit and
create another user to add another user or
Submit and back to dashboard to confirm the
teacher
user you have just created.

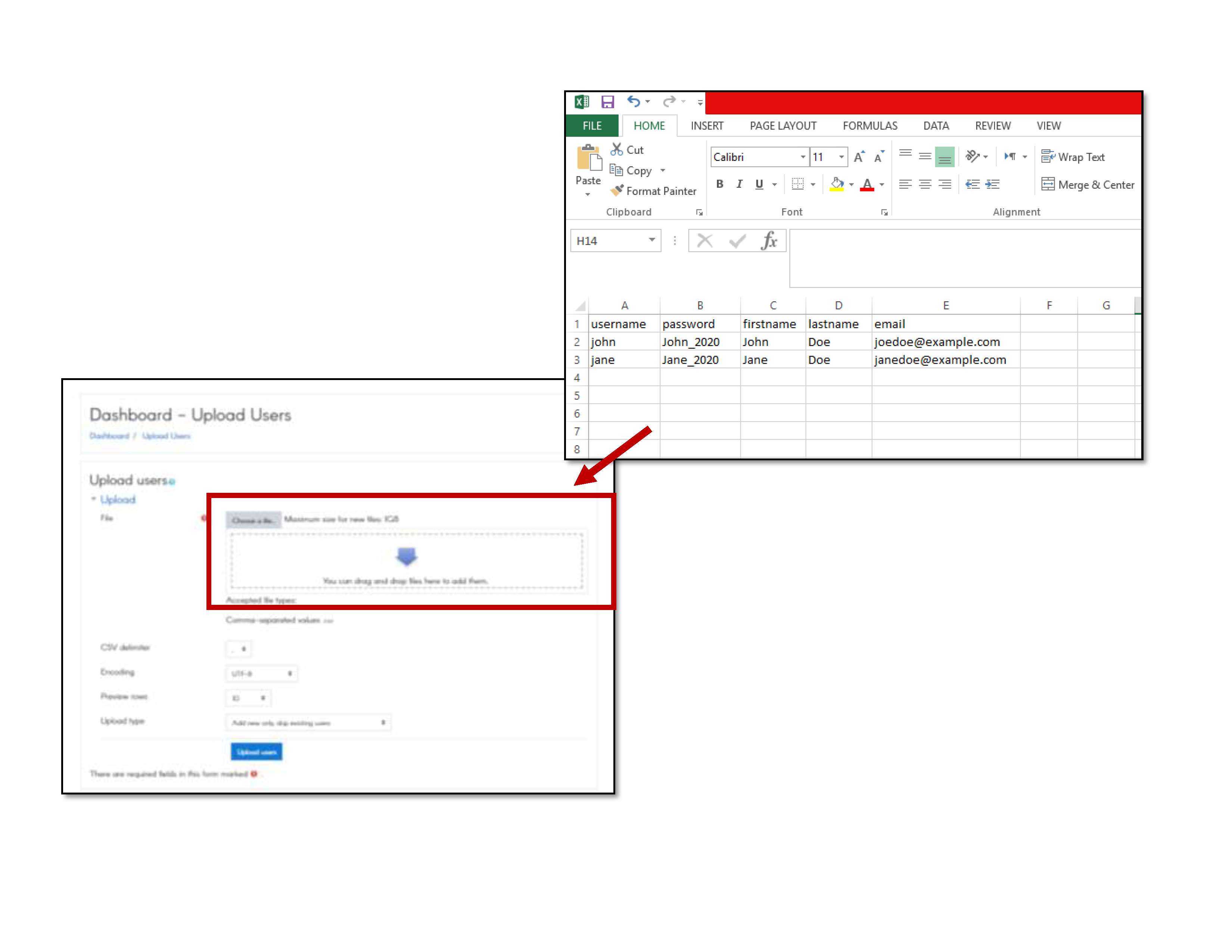
5. To add several teachers,
upload the teachers_list.csv file as shown below.

6. Click on Upload
users to add the teacher users to the LMS.

• How are the LMS courses organized?
1. Login to the LMS at www.preissmurphydigital.com.
2. On your Dashboard, click on
the course you would like to access, under My Classes.

3. Now you are inside your course area.
- All courses are organized in units that correspond to the Book units (or chapters).
- The first row shows the eBook, the Interactive Book, and a third tile with extra content for the course.
- From the second row, each Unit will have 3 tiles or sections.
- These rows are repeated until Unit 15 (the number of units for ARC 15).

4. Click on each tile to see
its content. Click on the item to access it.

• How do I add a Book Code?
1. Login at www.preissmurphydigital.comwith
your confirmed username and password.
2. On your Dashboard, click on
Add Book Code.

3. Type in the access code printed at the back of your book. Click on Apply.

4. Your new book will be shown on your Dashboard, under My Classes.
• How are the LMS courses organized?
1. Log in at www.preissmurphydigital.com.with
your confirmed username and password.
2. After you login, you will land on
your Dashboard. Click on the course you would like to access,
under My Classes.

3. Now you are inside your course area.
- All courses are organized in units that correspond to the Book units (or chapters).
- The first row shows the eBook, the Interactive Book, and a third tile with extra content for the course.
- From the second row, each Unit will have 3 tiles or sections.
- These rows are repeated until Unit 15 (the number of units for ARC 15).

4. Click on each tile to see
its content.

5. All courses have the Teacher eBook and the end.
- Teacher eBooks are restricted to students.
- Only teachers will be able to see and access it.

6. Click on the tile to access the Teacher eBook.

7. Teachers also have a Companion Course (CC).
- This Companion Course can be customized by you.
- More details will be shared in a specific question.
• How do I add a Book Code?
1. Login at www.preissmurphydigital.comwith
your confirmed username and password.
2. After you login, you will land on
your Dashboard. click on Add Book Code.

3. Type in the access code printed at the back of your book. Click on Apply.

4. Your new book will be shown on your Dashboard, under My Classes.
• How do I open Interactive Books?
1. Log in at www.preissmurphydigital.comwith
your confirmed username and password.
2. On your Dashboard, click on
the course you would like to access, under My Classes.

3. Type in the access code printed at the back of your book. Click on Apply.
- All courses are organized in units that correspond to the Book units (or chapters).
- Let us access the interactive book for Unit 1.

4. Click on the item shown to open the Unit 1 interactive book.

5. Click on Normal to do the
activities inside the interactive book.
Click on
Preview just to look inside the interactive
book.
6. Click on Enter
to see the interactive book cover below.

7. Click on the fullscreen
button to see the book on full screen.

8. Click on the button to enter
the activities.
Click on the
minimize button to go to normalscreen.

9. Click on the button to enter
the activities.
10. Click on Home
to go back to the course area (second image)

Please contact the LMS support at customercare@preissmurphydigital.com.
You can also leave a message at https://preissmurphy.com/form/contact.